告别多头跑!中山水电气网报装“一站式”搞定
中山水电气网报装“一站式”帮您搞定
“水电气网联合报装一件事”上线以来,成功办理超8000笔业务!平均办理时间大大压缩至3个工作日,办理材料由16项压减到10项,真正实现“减时间、减材料”!
中山市政务服务和数据管理局联合市住房和城乡建设局创新推出“水电气网联合报装一件事”服务,将以往需要分别办理的九个事项整合为一,只需一次申请,即可全部搞定,再也不用来回奔波!

适用场景有哪些?
  01 工程建设项目
新建住宅小区及商业综合体、工业园区及厂房建设;市政基础设施项目;学校、医院等公共设施;城市更新改造项目等。
  02 非工程类场景
个体工商户开业经营、小微企业办公场所配置、家庭装修水电网络改造、商铺门店开业准备、农村自建房配套安装等。
(1)打开广东政务服务网(https://www.gdzwfw.gov.cn/portal/index),点击右上角进行登录。可通过个人或法人账号进行登录。

(2)切换至广东政务服务网(中山市)( https://www.gdzwfw.gov.cn/?region=442000)。

(3)在特色服务中,点击工程建设项目审批管理平台(http://gcjs.zszwfw.cn/platform/html/sgxk/index.html#/)。

(4)进入工程建设项目审批管理平台首页后,点击“水电气网视一件事 ”。

工程建设项目
(1)在【公用服务】中,选择【水电气网视一站式服务】,点击【立即办理】。


(2)选择业务办理类型【工程建设业务】,点击【确认】。

(3)输入项目编码,点击【查询】。

(4)选择对应的业务办理类型(项目审批业务是指整个项目一起办理,工程审批业务是指项目拆分的子工程办理),点击【下一步】。

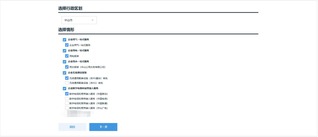
(5)进入办理页面后,选择对应行政区划,再按需选择企业用电一站式服务、企业用水一站式服务、企业用气一站式服务、企业无线通信报装、企业数字电视和宽带接入服务的报装。选择完成后,点击【下一步】进入填写申请信息页面。

(6)根据实际情况填写对应的申请表单信息,填写完成后确认信息无误,点击【下一步】进入到上传材料页面。



(7)根据材料清单上传相应材料,完成后点击【提交】即为完成“水电气网视一件事”的申请。
  
  
  
非工程建设项目
(1)在【公用服务】中,选择【水电气网视一站式服务】,点击【立即办理】。
  
  
(2)选择业务办理类型【非工程建设业务】,点击【确认】。

(3)选择对应行政区划,再按需选择个人用水一站式服务、个人用电一站式服务、个人用气一站式服务、个人无线通信报装、个人数字电视和宽带接入服务的报装。选择完成后,点击【下一步】进入填写申请信息页面。

(4)根据实际情况填写对应的申请表单信息,填写完成后确认信息无误,点击【下一步】进入到上传材料页面。



(5)根据材料清单上传相应材料,完成后点击【提交】即为完成“水电气网视一件事”的申请。

服务专线:0760-88336000
不再东奔西跑,不再重复提交
选择联合报装,省时省力更省心!
中山政务,让您办事更轻松!
 
 
 当前位置:
 当前位置:  
 粤公网安备 44200002444607号
粤公网安备 44200002444607号